200 SMART PLC使用KepServerEx软件与wincc进行opc通讯
在KepseverEx中新建一个PLC项目
新建一个西门子的以太网通讯;其它都选择默认即可。

添加一个设备,就是添加PLC

对应PLC的IP地址,根据实际情况填写。

修改TSAP值为201,因为200 SMART默认值就是201,其它的都按默认下一步完成即可。

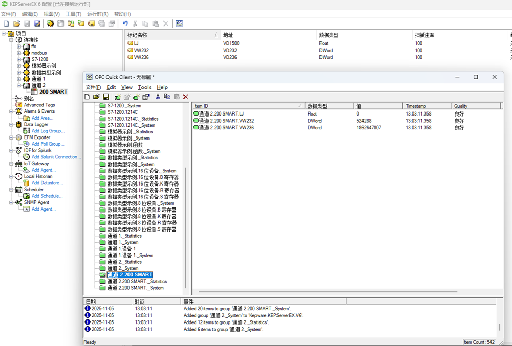
添加变量,然后点击OPC Client进行测试变量是否正常,此时KepServerEx与200 SMART的变量关联就算成功了。

打开wincc创建一个项目。

添加一个OPC通讯,因为KepseverEx是OPC 通讯;

击击OPC Groups设置系统参数,点视图—–更新;选择KepServerEx.V6,然后再点击浏览服务器。

选择自己的PLC设备就可以添加变量到wincc了。

