S7-PLCSIM Advanced 启动报错
在PLCSIM Advanced V4上电启动时会提示以下报错;

当出现这样的报错提示先查看一下电脑的服务有没有启动;如果这个服务启动了,那就是授权到期了;

在C盘中打开一个隐藏的文件夹AX NF ZZ,是博途破解补丁存放的地方;出现以上的问题,就是因为破解补丁过期了;删除这个文件夹,重新激活试试;

打开授权管理软件看是否有plcsim advanced

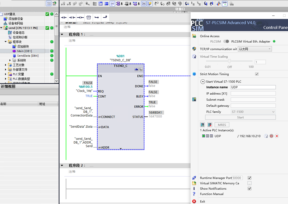
在项目中启动仿真功能

安装完PLCSIM Advanced 4.0以后需要安装WinPcap,并以管理员权限来安装。

安装完以后在命令行中行运cmd,这样说明服务启动成功了。

此时行运PLCSIM Advanced 就会提示选择;

紧接着就会有21天试用期的提示

对PLCSIM Advanced 4.0进行激活,以管理员权限打开破解软件;注意,需要选择"网络中的浮动授权";

PLCSIM Advanced 4.0与博途TIV V20要分开激活;下图中PLCSIM Advanced 4.0已经激活成功了。

在激活博途V20时不要对上面的PLCSIM Advanced 进行覆盖;而且含有PLCSIM Advaned字样的就不要再选了,否则会造成冲突;

在下载的时候可以选择真实的物理网卡,也可以选虚拟PLCSIM虚拟网卡;在PG/PC中也要选择虚拟网卡

这可就可以正常的进行虚拟PLCSIM Advaned 4.0了;

注意事项,在PLCSIM Advaned中勾选一项就可以了。

在博途V20中激活在"需要的密钥",只选一项即可;

在TIA V20选项中全选,把这几个选项取消即可。4498、4507、4552、4553、4557、4598、4600、4602、4603、4605、4606

